【教程】高版本系统sysmodule移植5.05教程

  【教程】高版本系统sysmodule移植5.05教程!部分游戏使用高版本的sysmodule,导致在5.05系统上无法正常运行,需要将高版本的sysmodule移植到5.05上,需要配合IDA分析eboot.bin解决

  部分游戏使用高版本的sysmodule,导致在5.05系统上无法正常运行,需要将高版本的sysmodule移植到5.05上

  需要配合IDA分析eboot.bin解决

  比如创轨调用了SCE_SYSMODULE_CES_CS这个模块,这个是在6.72上才有的模块,需要dump ps4系统的libSceCesCS.sprx(路径在systemcommonliblibSceCesCs.sprx)

  1、首先使用IDA检查eboot.bin的sceSysmoduleLoadModule调用,看是否有高版本调用,我们可以发现地址0x05141B调用了sceSysmoduleLoadModule(0x10C)

【教程】高版本系统sysmodule移植5.05教程_0

  2、写一段prx loader代码,实现自定义模块载入,代码我写在0xF3CED0,自动载入/app0/libSceCes.prx这个模块

【教程】高版本系统sysmodule移植5.05教程_1

  3、由于loader代码需要调用libkernel的sceKernelLoadStartModule,部分游戏没有这个函数,需要把其他函数改为sceKernelLoadStartModule,我这边将sceKernelGetGPI改为sceKernelLoadStartModule,首先修补所有的sceKernelGetGPI调用,然后把NID的4oXYe9Xmk0Q替换成wzvqT4UqKX8。函数的nid可以去https://github.com/idc/ps4libdoc这里查询

  3、最后吧0x05141B的call地址跳转到0xF3CED0,完成自定义模块载入

【教程】高版本系统sysmodule移植5.05教程_2

  其他说明

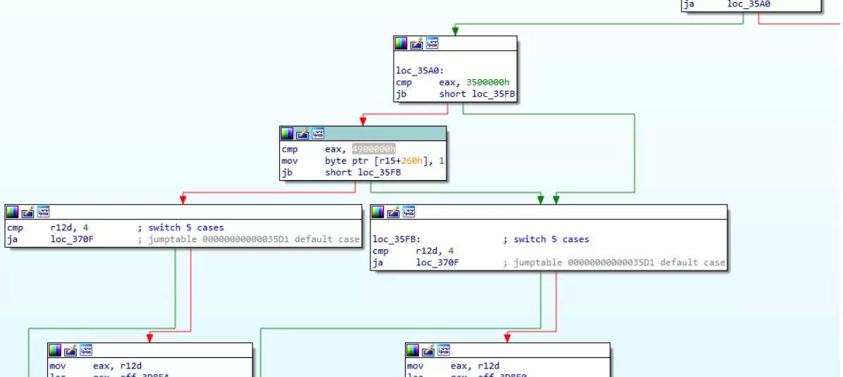
  部分模块(比如libSceAvPlayer.prx)会使用sceKernelGetCompiledSdkVersion检查编译时候的SDK版本,降级后会导致这个错误,需要手动修补sceKernelGetCompiledSdkVersion识别,比如下图我把要求5.50的功能改成4.90,这样在游戏降级到5.05时候,会触发原先5.50的调用

【教程】高版本系统sysmodule移植5.05教程_3

  下载地址处提供2个附件

  一个是SCE_SYSMODULE_CES_CS问题的修复,适用创轨、莱莎的炼金工房2等调用ces库的解决方案

  还有个是libSceAvPlayer补丁,适用于死或生6,海贼无双4播放视频卡顿的问题修复

声明:本站所有文章,如无特殊说明或标注,均为本站原创发布。任何个人或组织,在未征得本站同意时,禁止复制、盗用、采集、发布本站内容到任何网站、书籍等各类媒体平台。如若本站内容侵犯了原著者的合法权益,可联系我们进行处理。